经常出差的人通常都会发现,酒店的WiFi“正常情况下”是根本无法使用的,原因就在于带宽小,人数多,挤在一起虽然连上WiFi,但那个网速确实不敢让人苟同。但是在酒店里还需要网络来办公,如果能自带一个设备架设一个专属的网络、网速还非常稳定就好了。

针对经常需要独立上网的需求,大名鼎鼎的蒲公英推出了一款蒲公英X4C无线路由器。这款路由器的最大的特点就是能够使用4G上网,同时还可以将4G转化为有线信号、无线信号,插卡通电立刻就能使用。

为了让用户不必再到营业厅办理流量卡,蒲公英为所有购买者准备了一张移动、一张电信的5G物联卡,每张卡可免费使用3个月,每个月2G的流量。

接下来我们就来仔细的了解一下蒲公英X4C无线路由器,这款产品的大小与家用路由器并没有太大的区别,尺寸为195*128*24mm。机身搭配了4根天线,这一点也是为了让无线信号传输更加稳定。

路由器的面板上有4颗LED指示灯,分别为系统指示灯、组网指示灯、WiFi指示灯以及4G网络指示灯。这一点与家庭路由器异曲同工。

底部除了防滑设计之外,几乎全是散热孔,之所以设计了大面积的散热孔,主要是还是怕过热导致信号不稳定,对于散热性来说是没什么问题的了。

讲完外观设计,下面我们就来体验一下这款路由器到底在上网方面怎么样。下面我们将重点体验这款产品的4G上网功能以及远程组网功能。

对于4G上网来说,只需要实名绑定物联卡,插入路由器,再简单的设置一下路由器就能完全搞定。整体的步骤非常的简单,很容易上手。

其实这种路由器的本质就是为了应急,这种应急的方式比如像出差、在没有可用的环境下连接网络办公,所以它的上网速度按照逻辑来讲不会特别的快,但也绝不会慢,这也是为什么蒲公英X4C会选择4G网络的原因。


而从实际的测试来看,4G网络信号能够达到相当于5M左右的带宽的速度,对于这个速度一般上个微信进行沟通,或是传输个什么文件都是绰绰有余的。即便是看一些在线视频,这个速度也是完全够用的,所以说在外的工作环境是绝对有所保障的。


当然了,对于蒲公英来说,这个品牌最大的特点就是可以花最少的钱布置出专业级的内网环境。而蒲公英X4C也同样是支持远程组网的功能。
找到云服务管理界面,进行蒲公英设备的组网设置。操作的方式也相当的简单,一共分为两个步骤,一是、绑定账号,这个目的就在于将现有路由器与想要组网的路由器进行合并。第二部点击组网,输入账号密码之后,再输入设备信息点击添加即可完成。



这种可以远程组网的方式,让网内的成员可以相互访问,或是设置主成员,其他成员共同访问主成员的共享文件内容。

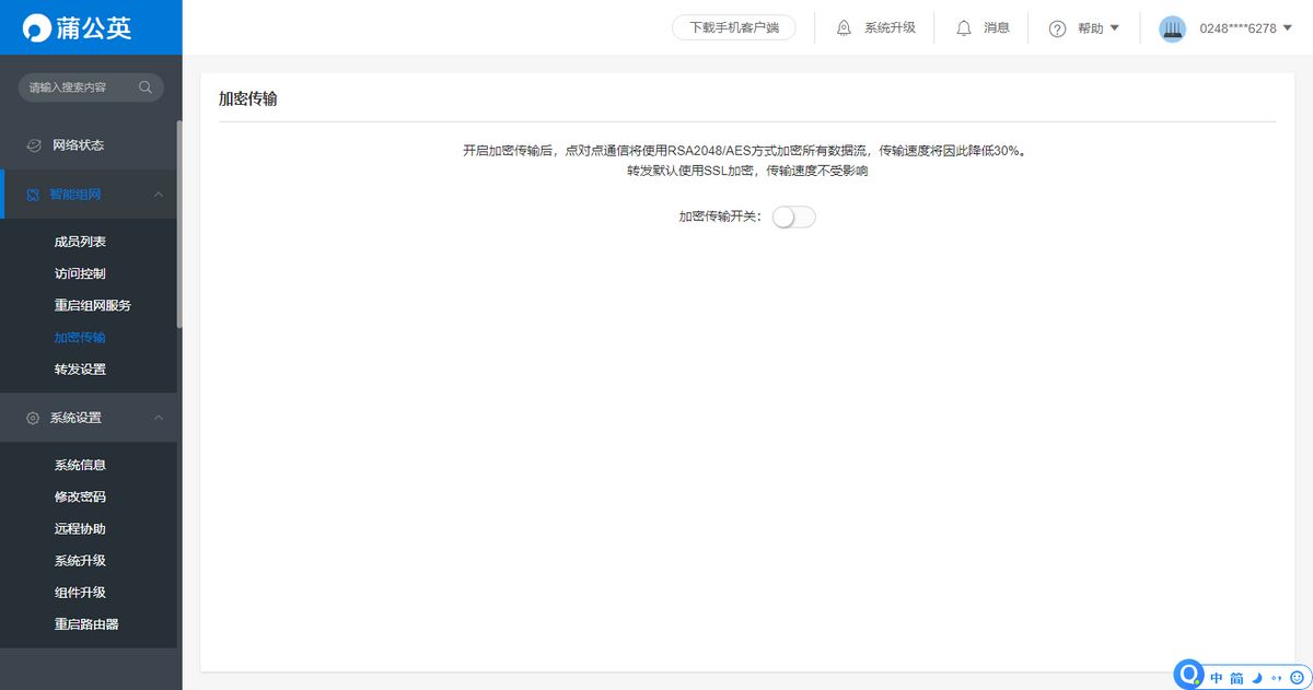
如果担心数据信息不够安全,蒲公英的云平台管理还提供了加密传输的功能,加密的方式也是当下最安全的点对点RSA2048/AES的方式加密所有数据流,虽然传输速度会有所损失,但是安全性绝对没的说。

除了以上的内容之外,对于一些路由器的基本设置或是玩法,蒲公英X4C也都是支持的,比如自定义HOST、智能QoS、MAC地址克隆、静态路由、端口映射、DMZ、UPnP协议、WPS连接、ARP绑定等等,这些也增加了这款路由器的可玩性,在不使用4G信号的时候,蒲公英X4C还可以化身成为普通的家用路由器,或是作为中继路由使用。



所以说,这款路由器的特点是十分明显的,主要目的就是解决短时间内的上网难问题,无论是办公、看视频或是下载点什么小文件都能够轻松搞定。同时蒲公英X4C还能够跟其他蒲公英设备组网,形成内网外用的办公条件,相当的方便。在闲暇十分,还能够作为中继路由扩大信号,这么一个不到200块的小玩应,确实带来了很多的方便。如果你也有这些方面的需求的话,不妨考虑一下蒲公英X4C。