前言
金融业务部的同事最近搬到隔壁大楼的3楼,只知道楼下大厅隔壁就是建设银行。毕竟现在很多新购的笔记本电脑都不带网线网口和USB-A接口,那就需要用的无线路由器。考虑到是对内部使用,必须可以在内网进行文件共享,支持内网穿透的设备。最后推荐同事入手蒲公英X1组网试一试,不到百元性价比还是比较高的,自建私有云也是不错的选择。


同事说是在蒲公英京东自营官方旗舰店入手的,下单实付92.95元,用了一张京东Plus会员的免运费券。
开箱


同事给我的这个就是蒲公英X1,包装盒的体积倒是挺小巧的。

撕掉产品的塑封膜后就可以拿出来使用了,注意有个SN序列号一定不要丢掉包装盒。别问我怎么知道的,后面注册设备提示需要SN号,好在蒲公英X1的背面也印有SN序列号。

从包装盒里取出来就这三件:蒲公英X1、蒲公英使用说明书、USB-A to USB Type-C充电线。包装盒内并没有看到有充电器。

盒子的机身一侧有百兆的自适应(WAN/LAN)有线网口,旁边是USB Type-C充电口(需要支持5V-2A的充电器),另一个是RESET重置孔。

盒子的机身另一侧是一个标准的USB-A接口( USB 2.0)。

蒲公英X1盒子背面有SN序列号和二维码,需要下载App绑定激活。
体验

安装还是蛮简单的,通过USB Type-C充电口的供电线和网线就能组网了。

如果要启用文件共享,只需要找一个U盘就行了。不太推荐用USB 2.0连移动硬盘,除非移动硬盘有额外的供电口,这样可以确保移动硬盘的供电稳定。

可以在电脑上安装蒲公英访问端程序。
Web

智能组网其实也能添加蒲公英X1,看了说明书才知道有云管理平台进行初始化。

访问支持黑名单和白名单的设置。

组网成功后可以看到设备信息,其中蒲公英X1可以充当2.4G Wi-Fi 4(802.11n)无线路由器,在线查看实时网络状态。

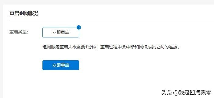
有单独的页面支持组网服务重启。

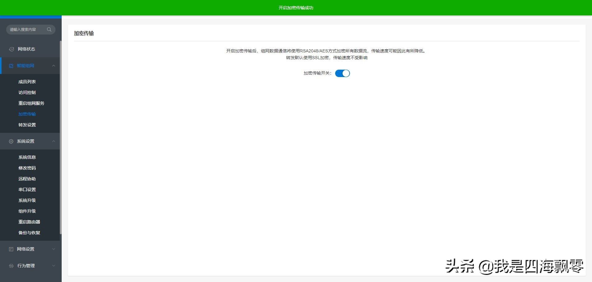
加密传输,这个适合银行业使用。

转发设置,WAN口入站路由转发。

串口设置,支持RJ-45转USB 2.0接入蒲公英X1盒子进行调试。

蒲公英X1盒子的系统信息显示,默认上网信息是动态IP。

保修期内不能刷第三方固件,等过保了找个固件刷来玩玩。

2.4G Wi-Fi 4(802.11n)无线路由器支持无线频宽调节,支持抗干扰模式(HT20)和均衡模式(HT40)。

蒲公英X1支持系统内置组件升级。

这里是云管平台的网络设置,简单理解就是本地化的无线路由器设置。

应用中心目前有3个分别是:向日葵远程开机、智能云打印和文件共享。

蒲公英的云管平台,可以查看设备的在线和离线状态。

配置中心有自定义IP、宽带加速、夜间宽带加速、软件定制,均为包月付费的服务。

目前蒲公英X1的USB接口支持共享的USB文件系统格式有:FAT、NTFS、exFAT、Ext2、Ext3、Ext4。不支持的文件系统格式需要格式才能正常使用。
App

iOS端的App上的界面。

App上的Wi-Fi设置界面。

App上的文件共享界面。
测速

iPhone 13连蒲公英X1,启用2.4G Wi-Fi 4(802.11n),通过SpeedTest App来测速,下载:45.7 Mbps,上传:24.6 Mbps。

iPhone 13连蒲公英X1,启用2.4G Wi-Fi 4(802.11n),通过测速App来测速,下载:70.47 Mbps,上传:28.41 Mbps。

iPhone 13连蒲公英X1,启用2.4G Wi-Fi 4(802.11n),通过网速管家App来测速,下载:59.80 Mbps,上传:49.20 Mbps。


通过自建iperf 3平台测速,最小:72 Mbits/s,最大:92 Mbits/s,平均:86 Mbits/s。

iPhone 13连蒲公英X1,启用2.4G Wi-Fi 4(802.11n),通过测LibreSpeed Example自建平台来测速,下载:80.5 Mbps,上传:65.9 Mbps,ping网络延迟:4.00 ms,Jitter网络抖动:12.3 ms。测试环境:公司,自建部署的LibreSpeed Example服务器。

realme X50 Pro 5G手机连蒲公英X1,显示无线连接速率:144 Mbps。
总结
我没想到蒲公英X1这么小巧的盒子,内置的功能还挺齐全的,支持文件共享、支持远程访问与和云打印,还内置了启用2.4G Wi-Fi 4(802.11n),实测无线速率还不错达到了144 Mbps。除了可以充当无线路由器使用,还可以搭建简易的NAS。通过向日葵支持远程开机,这样就算不在公司也可以远程开机连接公司的电脑拷贝文件了。