今天ide0007要给大家测评的这个小东西真可以称之为“小而强大”。它的功能很多,既能够当作独立的路由器使用,也能够作为其它路由器的“物理外挂”。只要把它接入网络,就能实现旁路组网、自建私有云、远程访问NAS、远程调试、云打印和虚拟串口等多个功能,这个小东西就是蒲公英智能组网盒子X1。

新版的X1在外观上并没太大变化,只是将电源口更换为目前主流的Type-C接口了,兼容性更好。

蒲公英X1不只是外观小巧,连配件也只有一条电源线而已。用户需要自己准备一条网线将其接入网络中。

盒子上只有三个接口,一个网线接口,一个Type-C接口和一个USB接口。这个USB接口是黑色的,也就是说它是USB2.0标准,它既可以连接一些U盘之类的存储设备,也可以连接USB无线网卡。

这么一个小盒子,凭什么有这么多的功能呢?它又是怎么实现的呢?

私有云的功能比较好理解,作为网络设备,只要在它的USB接口上任意连接一款存储设备,比如U盘或者移动硬盘,就都可以通过蒲公英客户端来访问了,这个设置非常方便,操作也很简单,要说唯一的缺陷就是USB接口不是3.0的,文件传输的速度上可能会稍慢一些。

要说最实用的功能,那绝对要属旁路组网了。很多场合需要远程来访问家里或者公司的一些设备,但是苦于无法网络穿透,而现有的网络环境要改造又成本太高,那么只需要一个蒲公英智能组网盒子X1就可以了。只需要把它接入网络,如需改变现有的网络结构,就能快速实现组网,访问和传输局域网内的设备和资源。

我们所需要做的,仅仅是把蒲公英智能组网盒子X1通过网线接入到路由器上,就可以使用它来进行智能组网了。

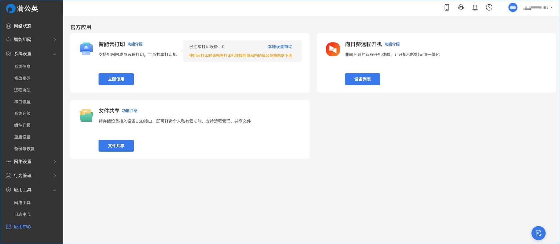
作为智能设备,当接通蒲公英智能组网盒子X1之后,我们就可以使用蒲公英的官网进行管理。当第一次进入管理界面时,会出现一个提示框,询问用户是需要进行哪种操作。用户可以选择是进行私有云的搭建,远程访问NAS还是使用云打印,都可以根据提示向导一步步完成设置,非常人性化。

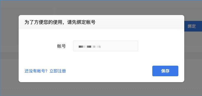
而要进行智能组网,首先要绑定一个属于管理员的账号,可以直接用手机号注册即可。

组网的提示也非常的清晰明了,只有两部,看起来是不是超级简单?第一部就是绑定我们刚才的账号了。第二部则可以选择新建一个网络,或者加入已有的网络。


因为我在用的就是蒲公英的路由器,所以已经组好了一个网络,在设备列表中就能够看到各个设备的信息,只需要把蒲公英智能组网盒子X1添加到这个网络中就可以了。添加进来以后,就可以使用它来进行组网了。

接下来 就可以进入蒲公英智能组网盒子X1的管理界面,这个操作就如同路由器的界面一样,可以看到网络的运行情况,左上角的菜单中有一个智能组网,只要跟着提示一步步操作,就能组件一个网络了。

通过网络管理界面添加旁路路由,把蒲公英智能组网盒子X1添加进来,添加完成之后就能通过远程访问目标路由器的网络设备了。当然这个具体操作的过程描述起来还是有些繁琐的,不过在蒲公英的官网有详细的操作教程,用户可以按照流程图一步步操作就能执行成功。

在蒲公英智能组网盒子X1的设置界面也能看到一些功能,比如向日葵远程开机这个“祖传技能”,都是可以实现的。

有这样一个小东西,可以解决网络的大问题,是不是很神奇呢?有了它就可以实现各种强大的功能,堪称是路由器的物理外挂啊,如果你也对网络有这些功能的需求,可一定要试试这款蒲公英智能组网盒子X1哦!